반응형
MSSQL Database의 변경 사항을 기록하는 Transaction 로그 백업에 관해서 설명합니다.
Transaction 로그 백업 설명
- Transaction 로그 백업은 Database를 운영하면서 매우 중요합니다.
- DBA는 Transaction 로그 백업을 사용해서 특정 시점으로 데이터를 복원할 수 있습니다.
- Transaction 로그 백업은 전체 백업하고 함께 사용합니다.
- Transaction 로그 백업을 수행함으로써 계속 쌓여가는 로그를 삭제할 수 있습니다.
- 즉, LDF 파일 용량에 대한 증가를 막을 수 있습니다.
Transaction 로그 백업 생성 방법
1. 전체 백업 수행합니다.
USE master
GO
BACKUP DATABASE aurumGuideDB
TO DISK = 'C:\aurumGuideBackup\aurumGuideFullBackup.bak'
WITH FORMAT,
MEDIANAME = 'aurumGuide SQLServerBackups',
NAME = 'Full Backup of aurumGuide';
2. Transaction 로그 백업을 수행합니다.
USE master
GO
BACKUP LOG [aurumGuideDB]
TO DISK = 'C:\aurumGuideBackup\aurumGuidetranBackup.trn'
;
SQL Server Management Studio 사용한 로그 백업
1. SQL Server Management Studio - database 선택 후 마우스 오른쪽을 클릭하세요.

2. Transaction log를 선택하고 Add 클릭해 선택하세요.

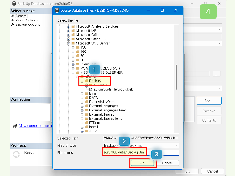
3. 파일 백업의 파일이름 입력하기 위해서 탐색기를 open 해주세요.

4. 파일 백업의 파일이름을 입력해 주세요.

5. 파일 백업의 경로를 확인 후 OK 클릭하세요.

6. 파일 백업 설정을 확인 후 OK 클릭하세요.

7. 파일 백업 성공을 확인하세요.

반응형